코드 리뷰 서비스
프로젝트 소개
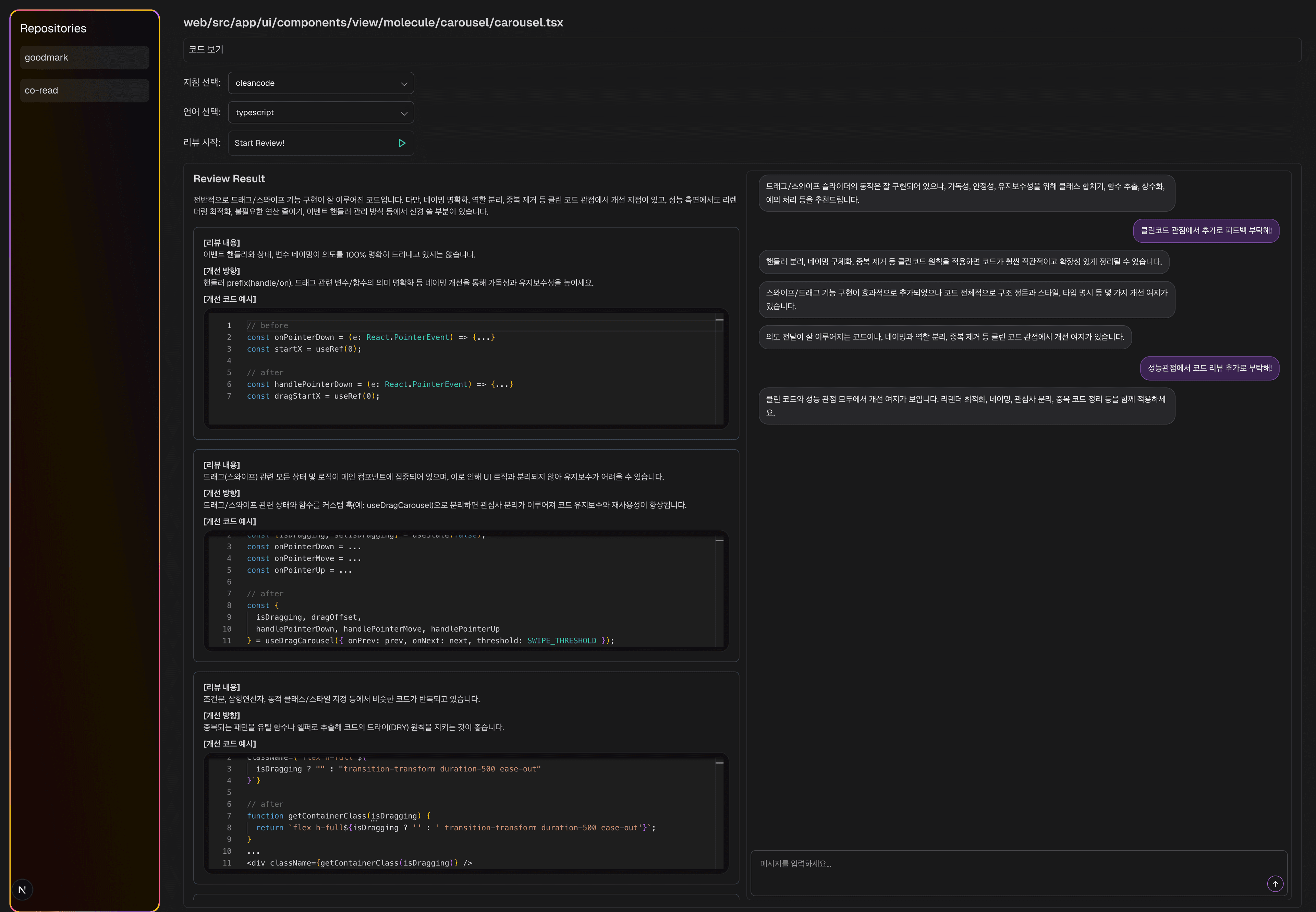
로컬 저장소의 커밋 기록과 diff 정보를 수집해, AI 기반 코드 리뷰를 제공하는 서비스입니다.
단순히 리뷰를 자동화하는 것을 넘어, 팀의 개발 철학과 코드 컨벤션을 리뷰 지침으로 관리해
사람 리뷰 이전에 코드 품질을 사전 점검할 수 있도록 설계했습니다.
로컬 Git 이력을 수집한 핵심 이유는, 개발자가 PR을 올리기 전에 팀 컨벤션 누락이나 기본적인 실수를 먼저 발견하고 수정하도록 돕기 위함입니다.
즉, 사전 리뷰 단계에서 컨벤션/기초 품질 이슈를 최대한 정리해 두고 실제 PR 리뷰에서는 설계, 로직, 아키텍처 같은 본질적인 논의에 집중할 수 있도록 하는 데 목적이 있습니다.
결과적으로 리뷰 품질을 높이고, 반복적인 피드백과 리뷰 비용을 줄이는 것을 목표로 했습니다.
기술 스택
| 구분 | 기술 |
|---|---|
| Backend | typescript, Next JS |
| Frontend | typescript, Next JS, prisma |
| Infra | Docker, Docker-Compose, PostgreSQL |
어떻게 동작하나요?
CLI에서 로컬 커밋 및diff정보를 수집- 수집한 정보를 애플리케이션 서버로 전송
- 서버에서 레포지토리/브랜치 단위로 커밋 및 로컬 정보를 DB에 저장
- 저장된 코드 리뷰 지침을 기반으로 AI 리뷰 요청
- 리뷰 결과를 저장하고, 지침 관리 기능으로 지속 개선
내가 느낀 점
이 프로젝트를 진행하면서 코드 리뷰의 본질은 자동화 자체보다
팀 기준을 일관되게 반영하는 시스템을 만드는 것에 있다는 점을 크게 느꼈습니다.
- 지침이 명확할수록 리뷰 품질이 안정적으로 높아짐
CLI -> Server -> DB -> AI흐름에서 데이터 구조와 맥락 관리가 핵심임- PR 이전에 컨벤션/기본 오류를 정리하면, 실제 리뷰에서 본질적인 논의에 더 집중할 수 있었음
- 결과적으로 리뷰 시 필요한 공수를 사전에 최소화할 수 있었음
특히, "좋은 리뷰"는 모델 성능만으로 결정되지 않고
지침 설계와 데이터 관리 방식에 크게 좌우된다는 점이 가장 인상 깊었습니다.






